Why is PragmaCert the right Quality / Safety / Security / Finance Audit Provider and certification body for your company?
You want an expensive piece of paper called ISO/EN XXXXX validating
you've got plenty of documentation on an on old-school server without any proper automatic versionning / baselining practices,
no online Management system,
no state of the art engineering/operation tools (if your business is engineering related) and
no signed IT/IS procedure ensuring all data are archived/backup and always retrievable according to a defined process?
And no matter the risks, issues and opportunities the ISO auditor will raise in his/her audit,
and no matter the risks, issues and opportunities your other provider of Legal Finance Auditor will raise, there will be no consistency check and no synergy to really improve your organization,
you're just going to pay for the ISO Butchery again and again because you think there's no other way to move forward. You're going to pay thousands a day the ISO and Finance auditos for absolutely NO ADDED VALUE whereas THE ORIGINAL OBJECTIVE IS TO DEMONSTRATE THE ACHIEVEMENT OF EXCELLENCE (OR THE CONTINUOUS IMPROVEMENT TOWARDS EXCELLENCE) in all areas of the audited/assessed organization. WE ARE NOT A PROVIDER OF ISO/QUALITY/SAFETY BUTCHERY, like many other big consultancies/certification bodies (as depicted in this sad NON-EXHAUSTIVE topic), let's be clear.
However, we commit to supporting you from E2E and achieving the certification according to your timeline, and most important, 20% cheaper than your current provider, considering you'll get a ROI of about 20/25% better than them in the mid-term (6-12 months) if you follow our recommendations consolidated at ISO/IATF/Finance & Engineering levels: Example of an Offer including ISO9001 support/audit + IATF 16949 support/audit + French-IFRS GAAP / Commissariat aux Comptes + ASPICE and/or ISO26262 Assessment (+ potential ISO26262/IEC61508 SW Tools Qualification Assessment, DFA expertise and Confirmation Reviews)
Therefore, call us now, if you want to "quit" the "ISO Butchery" and want to save MILLIONS euros/GBPs/$ per year, increase the data security/integrity/quality, improve the customer & employee satisfaction (if the employee is well trained), improve your reputaion in the overall market, provide your external and internal parties with more benefits. We, PragmaCert Ltd, commit to providing the Senior Management of our clients with a consistent picture of Corporate Quality audits (ISO9001/IATF16949...), Engineering/Operation Process Improvement & Safety assessments (ASPICE/CMMI/ISO26262/EN50128...) AND Finance Audits (French, UK, IFRS GAAP) results including the major risks, issues and opportunities for the organization at a cost 20% lower than the well-established BIG consultancies on the market and without the ISO Butchery mindset, but instead the continuous improvement at low cost and with state of the art processes and tools.
So the calculation is quick: 20% cheaper for legal finance auditing, 20% cheaper for ISO 9001 certification, 20% cheaper for IATF16949 certification, 20-25% more real improvement in cost/quality/timing/scope performance in the medium term compared to ISO Butchers (I'm not giving names, but just look at the bottom of the big company websites) and 20% cheaper for the ISO26262 assessment to be done this year. This allows for a nice budget to be unlocked for support and internal & official assessment in ASPICE or CMMI, which I always highly recommend, to avoid stagnating at maturity & capabilty level zero, or to launch a nice MBSE/MBSA/MBD/automatic code generation initiative with SysML/UML and the appropriate tools, Agile SCRUM with my SCRUM expertise, SAFe with our 3 certified SFAe evangelists, all these helping a lot to comply with ASPICE and safety standards /formal and semi-formal methods + standard process according to CMMI & ASPICE referenced by ISO26262).
As you understood, we are a comprehensive provider of Qualifications, Reviews, Audits, Appraisals, Assessments, and Certifications/Homologations for an array of industries/services, including Aeronautics, Space, Automotive, Aviation/Air Transport Management, Rail, Finance, Accountancy, IT Services, Recruitment Agencies & SMEs in general. You no longer need to rely on 2-3-4-5 suppliers to subcontract your mandatory, legal, or business-critical certifications and homologations who merely provide a costly document that contradicts those provided by other suppliers.
Our strength lies in our ability to provide our clients with a complete and consistent picture of their organization, linking its core activities (engineering, production, etc.) with its essential support activities for the proper functioning of the company (quality, safety, finance, accounting, HR, etc.). Find at this link a concrete example of PragmaCert huge added value compared to a BIG American consultancy contracted by the same swiss client: to summarize, our Engineering Assessment led to a Major internal initiative escalated and approved by the new CTO whereas the Assessment Report from the BIG American consultancy generated absolutely NOTHING in terms of internal improvements in the R&D activities of this major AC-DC Measurement systems company selling safety critical products worlwide, and on top of that they broke the Code of Professional Conduct of the Auditor (see our focus on Professionalism & Ethics) numerous times during the 4 days of assessments, even during the conclusion meeting.
We wish to remain a human-sized company and do not seek to hire just any engineer/consultant/accountant with barely 2-3 years of field experience who will not be able to intelligently guide our clients. We are a small complementary and very experienced team (>20 years including at least 8 years on the field and some Senior Management / CxO level roles) that covers a wide range of needs in the industry and services in internal and official Audit/Assessment and expertise/support.
COMPANY MANAGEMENT POLICY for PRAGMACERT TEAM MEMBERS ENGAGEMENT, CONTINUOUS IMPROVEMENT & CUSTOMER SATISFACTION
There's ALWAYS a way to improve the performance of a small or large organization in Quality/Safety/Reliability, Cost, Time and Scope:
if you prioritize:
- common sense over politics
- the use of state-of-the-art methods and tools over conservatism;
- pragmatism and flexibility within a regulated framework over chaos;
- affirming with data rather than 'thinking/believing' without writing formal reports;
- taking and keeping your commitments rather than never making/updating plans;
- being always up to date on what’s happening in the field rather than at artificial intelligence conferences...
And if you say 'yes' instead of 'maybe'!
On this website, we, of course, introduce the PragmaCert Team project, but all concrete client examples described on this website are the ones performed by Antoine Roy, the Owner and Managing Director of the company, who, until June 2025, used to work as a standalone freelance on QA/FuSa/CS/PM/Agile activities before creating the team described in PragmaCert Team page; Find below a summary of his fields of expertise, his mindset and soft skils
Quality/Safety Assurance Expertise + experience in highly regulated industries + tailored process to all kinds of SMEs
Management/Leadership/Initiator/Innovator Mindset
Continuous Learning, Training, Certification and Improvement
Humanist/Ethical & Quality/Safety First Mindset
Our Managing Director is Asperger: 140 IQ pts dedicated to the excellence in his work and to the customer & all stakeholer satisfaction (strong empathy and sense of ethics)
PragmaCert is an award winning company in Management and Quality Assurance, Top Managers from highly regulated industries trust us over well-known consultancies
CONCRETE EXAMPLES of PragmaCert auditing, performance improvement, qualification and management services:
Definition & Implementation of QMS/Standard Process, Training Courses, Internal/External Audits-Assessments against the main Quality / Safety / Security / Process Improvement / Management standards/models including ISO9001, ISO26262, ASPICE, CMMI, DO178, EN9100, ISO27001, ISO21434, R155/6, EN50128, IEC61508, PMP, VW KGAS, Volvo QDPR, Agile SCRUM, SAFe + Qualification Factory Automation from MBSE/MBSA/MBD & MIL Use Cases reuse (from Rhapsody tool) in HIL V&V Testing to CAN/LIN HW & SW Characterization Automation and configurable PWM generation/acquisition automation for both System and SW Test Sequencers (NI TestStand & In-House)
VALEO 2005/2007: Official CMMI L2 Appraisal - CMMI Evangelist, Quality Officer and Appraisal Team Member: Main Actor of the First successful CMMI L2 evaluation in the French industry in 2007 (Valeo). CMMI was the best way to anticipate ASPICE and ISO26262 requirements from OEMs in the 2010's and I used to find it better than ASPICE due to its organizational evaluation process as opposed to the more reduced scope of ASPICE which focuses only on one project.
VALEO 2005/2007: SW V&V Lead responsible for the Qualification/V&V Factory Automation with state-of-the-art technologies achieving 100% automatic testing coverage of input requirements (Component Requirement Specification + additional DIAG/CAN/LIN HW/SW V&V testing). Impressed several Engineering Managers from different Valeo divisions and duplicated our V&V Test Bench to VALEO Bobigny and VALEO Offshore Egypt Cairo
AUSY 2009: Official CMMI L3 Appraisal - CMMI interface with QM Director, Quality Lead and Offshore Supplier Manager from scratch: Main Actor of the CMMI L3, DO178 & ISO9001/EN9100 compliance of the main project (Airbus A400M Navigation System) of the R&D Centre. Initiated and managed from scratched an offschore SW supplier in full compliance with CMMI L3, ISO9001/EN9100 and DO178B (Unit and SW/SW Integration Testing in India)
AUSY 2009: Customer DO178B Audit - Conducted by SAGEM Defence in our R&D Centre on our main DO178B DAL A project: only Interface to the Airbus A400M Navigation System - Inertial Reference Quality Director who reported excellent results
JTEKT 2012/2013: Internal ASPICE Assessment - ASPICE Project Leader, selection of a french ASPICE supplier 33% less expensive than the other offers from Germany, Co-Assessor, achieved Level 1 on QA process starting from scratch using TuleAp ALM for the first time in JTEKT Europe
RENESAS 2014/2015: Internal ISO9001 & CMMI Audits - Internal Project Auditor to maintain ISO 9001 and CMMI L3 certifications on automotive and industrial Business Units
RENESAS 2015: Internal ISO26262 ASIL B-D Functional Safety Audits - First Internal FuSa Auditor in RENESAS Electronics Europe whose FuSa Audit had been raised as the main strength of the organization by our German customer Hella and the External ASPICE & Safety Assessor
RENESAS 2015: External/Customer ASPICE/ISO26262 Assessment - Conducted by HELLA and a well-known independent External ASPICE/ISO26262 Assessor into our site in London area. Did not achieved ASPICE L2 but my FuSa Audit has been highlighted as the main strength of the organization and led to a major internal ISO26262 initiative
SITA 2015/2016: Internal CMMI & Agile SCRUM Audits - Conducted about 50 CMMI/SCRUM Audits (5 days per audit) to renew the CMMI L3 certification in 2016
SITA 2016: Internal ISO27001 Cybersecurity Audit on an ATM system - Upon urgent request of the Senior Quality Director, we conducted a Cybersecurity Audit against the internal CSMS/ISMS compliant with ISO27001
Silicon Gears 2018: Internal ISO 9001:2015 QMS definition and implementation (before acquisition of the company by a big engineering consultancy that imposed its own QMS): Process Improvement Plan (roadmap & budget) presented and approved the CEO, established 50% of the QMS and sent it to all Team Leaders and Project Managers for review in SmartBear Collaborator (very good Review tool): the QMM, COTO Exercise, Process Map, SWOT Analysis, Risk Management Process, Risk & Opportunity Procedure & Register, QM process, Peer Review process
SIEMENS Mobility 2019: EN50128 SIL0 Sofware Safety Assessment - SW Assessor on the CROSSRAIL C660 Communication & Control Systems project (Elizabeth Line in London)
AED Vantage 2020:
Internal ASPICE Assessment - Internal ASPICE Assessor on QA process on which I raised 2 critical weaknesses
External ASPICE L2 Assessment - ASPICE Co-Assessor on PM process. Achieved ASPICE L2 on the main project of the company
Creation from scratch of the templates of the ISO26262 Confirmation Reviews of the Safety Plan, HARA and Functional Safety Concept integrated into the Standard Process. Performed these Confirmation Reviews on an ASIL B project, raised several major findings which led to new releases of the safety work products before release.
Risk Manager, defining the Risk Management process from scratch and then leading/moderating a bi-weekly Risk Review and coaching a weekly PM meeting where I used to train both the PM and TPL to the ASPICE PM practices in order to maintain our compliance with this standard. Replaced the PM and SW Lead for most of the Joint Reviews with CEVT/Volvo because they were not able to present the project in terms of ASPICE/PMP/ISO26262/ISO21434 and Agile SCRUM development practices.
QEV Technologies 2022/2023: Internal ISO26262 Functional Safety & Quality Manager for an Hybrid Electric/Hydrogen Powertrain
LEM TECH France 2022/2024: Internal ASPICE Lead Assessor + Internal ISO26262 Dependent Failure Analysis (DFA) & SW Tools Confidence in Use (TCL) presented in successful External ISO26262 ASIL B Assessment for an Electric Truck Battery Sensor
PragmaCert 2024/Now: Specification/Design in SysML/UML and preparation to the safety certification to be able to sale the product to safety critical industry actors, Development of a Generic (in the sense of being able to be used in a lot of different safety critical applications) Safety Qualification and V&V Test Bench (Configurable HW rack + configurable Automatic & Manual SW) using state-of-the-art technologies (LabView, Labwindows CVI, NI DAQ AIO/DIO boards, CAN/LIN/Ethernet/Flexray boards, LIN/CAN Emulators, RF & Lab instrumentation, etc.). Everything is confidential (we already have thousands of lines of source code in C and a High Level specification/Architecture mixing textual requirements and UML Diagrams) but the name of the product is Pragma::SafeV&V.




PragmaCert is an award winning company in Quality Assurance and Project Management
We reject stagnation and the "ISO/Quality/Safety Butchery"...
Expert Quality/Safety Assurance in highly regulated industries (Aeronautics, Automotive, Space, Rail, Aviation, Defence...)
Main actor (Quality Officer) of the first successful CMMi L2 evaluation in the french industry in Valeo in 2007 in a tough competition with Alstom Transport and other Tier-1 manufacturers based in France (see special results).
Quality/Safety Auditor-Assessor recognized by numerous Top/Senior Managers who trusted me over BIG consultancies (see testimonials, awards, feedback below)
Certified ISO26262 Functional Safety Engineer (TÜV SÜD) and ASPICE/ISO15504 Provisional Assessor (VDA-QMC) & former CMMI Appraisal Team Member (SEI-CMMI Institute) - Click here
Led or participated/supported more than 60 large audits/assessments/appraisals against CMMI, ISO26262, DO178B, ASPICE/ISO15504, ISO9001, EN9100, EN50126/8, ISO 27001/2...
Successful Management experience including strong communication skills with internal and external stakeholders (certified PMP known as the most challenging Management exam with concrete results on profesionnal career)
"Exceeding of role and objectives" mindset and strong ethics to satisfy both end-clients and internal staff.
International career with 4 years in London, 4 years in Paris, 4 years in Lyon, 4 years in Barcelona, 4 years in Murcia/Cartagena area, 3 years in Angers and intensive daily remote work with colleagues and/or suppliers in New York, Atlanta, Düsseldorf, Cairo, Bangalore and Hanoi.
Main soft skills: Rigorous, Ethical, Empathetic, Easy-to-communicate with, Natural Born Leader (see section below), Continuous Improvement Culture (see below button), Quality/Safety First Mindset for total end-client satisfaction




I used to perform the ISO9001/CMMI audits on 20 automotive and industrial projects in RENESAS Electronics Europe for almost 2 years. I was also PMO Planner on an AUTOSAR MCAL Verification project using Ms Project Server.
Most important, I spontaneously took the responsibility to perform the ISO26262 Safety Audit (raised as the main strength by the external assessor) on an ASILB AUTOSAR MCAL and I initiated and executed the SW Lifecycle Transformation project from the proposal to the Automotive BU Manager to the presentation to the REE Managers.


I performed the EN50126/8 SW Safety Assessment on the CROSSRAIL Communication & Control Systems (Elizabeth Line), including offline rating of the standard clauses, reviews of the available evidence, onsite interviews/demo, interim onsite conclusion meeting, post-rating of late evidence, final presentation of the results to Senior Management, support to corrective action plan. See feedback from my Manager (K. Toon, now retired, so not visible on LinkedIn anymore but extracted from my ltd company website) in section below.


I performed 2 ASPICE/ISO15504 Assessments on a Volvo Electric Truck Battery Sensor, supported by another ASPICE Provisional Assessor (The Group Safety & SWQA Manager M. Quaglia - See his recommendation below): The VP Quality of LEM group (see his recommendation extracted from LinkedIn in below section) during the concluding meeting of my first ASPICE Assessment at LEM Tech France said, "With Antoine, we do not need a large external agency."
My second ASPICE assessment at LEM tech France led to a major initiative approved by the CTO regarding Configuration Management and Documentation Management processes due to the critical non-conformities I identified both at the low SW level (in particular, polyspace automatic code analyses deactivated in CI/CB process for a while causing huge bottleneck of defects to analyse just before PPAP/SOP milestones) and the high level of documentation management (no use of the available state of the art configuration/documentation tools like Sharepoint and Confluence, and still storing/archiving project documentation on a project server without versioning tool like SVN leading to a very chaotic CM/DM process leading to a huge loss of time/money and a poor quality).
I defined the roadmap of this initiative in 7 WPs/phases that were implemented by an external consultant specifically hired for this topic. More than 2Meuros to save per year after implementation (#500keuros/year/site + huge improvement in quality/safety/reliability due to automation of the versioning and configuration management practices).


I performed about 50 ATM/Aviation project audits against the internal QMS to renew the certification CMMI Level 3 and show our compliance with the FULL Agile SCRUM methodology (and not just a subset). The audit used to lasts 5 days including 3 days of evidence review and checklist rating, 1 day of interviews of the PM and Test Manager/Lead and 1 day of Audit report documentation, reporting to Senior Management and formal publication. This has been a very intensive 15 months Delivery Assurance Program that led to the renewal of the CMMI L3 certification so important for SITA.
I also performed a Cybersecurity Audit on an ATM system during 2 days against the internal CSMS (compliant with ISO27001/2) whose main work product is the Security Workbook including the testing of the security requirements which has then been the main topic of the results of the audit shared with the architect of the product.
You can find in the last section of this page, an excellent recommendation from the Senior Legal & Quality Operations Manager who hired me.
I found a free and very good Quality/Safety ALM to prepare, perform and report audit activities: SafetyCulture.com
It embed hundreds of predefined templates of audit checklits for very well-known standards like ISO 9001, ISO 27001, ISO13485, ISO14001, IATF 16949, AS9102 (Form 1-2-3), GDPR compliance and many others, as well as many training courses and templates on cybersecurity, risk management, safety, etc.. Unfortunately, there are still some missing audit/assessment checklists missing: ISO15504/ASPICE, CMMI, ISO26262, ISO25010, IEC 12207, NIST, DO178, EN9100, EN5012x, ECSS... maybe in a future version, I will contact the support team.
In this case, I manually configured it for one of the ECSS standard, in particular the SW Product Assurance one (ECSS-Q-ST-80C Rev.1).
It is much more convenient for all phases of the audit, from the preparation, execution, consolidation of the rating and interviews, and reporting of the results (You can add Notes, attach evidence / links / other media and create preventive / corrective actions that you'll collect automatically in the report of the audit.
I'm in touch with a spanish startup specialized in AI (https://buho.framer.ai/) to collaborate at one point and use their AI tool to "digest" all main missing quality / safety / security / management standards and automatically fill in DO178C, EN9100, ECSS, ISO26262, PMBoK, EN50126/8... templates that, for the moment I can only document manually (by copy-paste), which is very time-consuming (and a boring job).
As a natural leader, I like to:
work with state-of-the-art processes and tools and encourage my colleagues to do the same by showing them the gains in efficiency and quality/reliability of the work done
work with online ALMs/PLMs (CodeBeamer, TuleAp, Polarion, HPQC, SharePoint, Ms Project Server, JIRA, SafetyCulture, etc.) and store/manage in configuration the bare minimum work products (xls, doc, pdf, ppt, etc.) in adequate versioning / configuration mgt tools (SharePoint, Confluence, Tortoise SVN, GIT, etc.)
In this perspective, I found that in all the roles of auditors/assessors that I have had (except in Valeo in the first successful SCAMPI CMMI L2 Appraisal in the French industry where ALL4TEC consultant offered us to work with "Appraisal Assistant" tool, a free rich client PC-based SW tool developed by Griffith University-Software Quality Institute, it covers the needs to perform ISO15504/ASPICE Assessments and CMMI Appraisals, it is not web-based but you can easily merge the work from the different co-auditors at the end of each day, I liked it, you can download it here), there was a real lack of interactive Quality/Safety audit ALM allowing for the reduction of all traditional documentation (xls, doc, ppt, pdf, Google suite, etc.), to work online and collaboratively, and to simplify all phases of an audit, from preparation, review of evidence, execution of interviews, participation in demonstrations, association of evidence (links, documents, videos, etc.), intermediate and final phases of results consolidation, automation of reporting and communication of audit results, publication of the reports...


Quality/Safety Assurance Expertise + Experience in highly regulated industries + Tailored Process for all kinds of SMEs
Audit Checklist templates list currently available for free in the ALM "SafetyCulture": the very deployed ISO9001, IATF16949, ISO27001, ISO14001, ISO13485 standards are there, but a lot of SYS/SW Engineering standards are missing. See collaboration with Buho AI startup to fill in new templates automatically.




I ensured the full compliance with DO178B DAL A, CMMI L3 and ISO9001/EN9100 on the Inertial Reference Software of the Airbus A400M Navigation System, deploying the entire SAGEM Defense A400M SW Process from the traceability of the SW requirements to the implementation of the unit and SW/SW integration testing in an offshore supplier in India. Autonomously supported Customer Audit for DO178B DAL A compliance. I hired 2 SWQA Engineers, setup from scratch and managed 3 offshore test suppliers until delivery acceptance and warranty phase.
A Leadership Mindset, fixing issues on the field (GEMBA) with humility, rigor and ethics
A leader shares his/her knowledge, does not withhold information or engage in politics, initiates change on the field, uses state-of-the-art tools and processes, and encourages his/her colleagues to do the same by demonstrating the gains in efficiency, quality, reliability, safety, and costs for his/her team and company.
Program Manager (& hierarchical manager) in a small "projectized" organization (where PMs are both responsible for resources & budgets) as opposed to matrix (strong/weak) and functional organizations (where Discipline Managers are both responsible for resources and budgets): see interesting article on this topic
Scope: Develop and Maintain 3 Automotive SW Products for an OEM (PSA/Stellantis): DIAMUX products which are used by PSA to upgrade, calibrate & configure all ECUs on their vehicles in all manufacturing sites (HUGE PRESSION)
- Management of 6 on-site PM, Architects/Engineers and 6 offshore Engineers based in Vietnam
- Project Estimates and Scheduling, Project Tracking (see extract of Program & Workload Plan below - no ALM available, so created a fully automated plan in excel)
- Creation of the first Project Dashboard (Top Risks/Issues, Progress, status)
- Customer facing in a contentious context (very aggressive customer PM => 3 different PMs in 1 year only on our side), problems solving, reporting to our Management
- Delivery of the Product releases (DIAMUX, OTTOMAN, ORUS DIAG + Evolutive & Corrective Maintenance Releases => 2-3 formal SW Product Releases per month)
- Change Management and bugs tracking (Mantis Bug Tracker)
- Improvement of the quality of the SW releases thanks to the hiring of a SW Requirement Engineer in charge of setting up a SW specification including tagged / labeled SW requirements with all required quality criteria (unique ID, atomic, verifiable, clear and non ambiguous, etc.) that are then traced to source code and test cases using state-of-the-art tool called Reqtify to manage all traceability and consistency metrics of our product development lifecycle
- Significant increase of the agility and productivity of the Project Team via the hiring of an Open Source technologies (SVN) and Configuration/Build/Release Expert (Time needed to build a full SW release decreased from 1/1.5 days to approx. 4 hours)
- Produced one of the key assets for our Technical and Financial offer (see below the entire workload plan including all team resources and all requirement, architecture, coding, testing, release tasks and covering all 3 SW tools/projects and evolutive and corrective maintenance WPs) that allowed the company to demonstrate our capability to achieve the program objectives and to be awarded on this DIAMUX program again (although there was a very contentious context between PSA (Stellantis) Project Manager and See4Sys SW Team)
- I've been rewarded with a brand-new smartphone offered by the company
See feedback from Luis below, the Open source expert and Release Manager I hired, and from the Senior Business Manager in charge of the client PSA/Stellantis, Frank Buridan








With this fully automated workload plan, we take into account all the available human resources for the DIAMUX program (in France and Vietnam), their leave and potential absences, all activities in the lifecycle of the 3 DIAMUX products, OTTOMAN, and ORUS DIAG along with the various Work Packages and the lots for evolutive and corrective maintenance, and the various/cross-functional assignments within the company. By assigning different loads to within 2 hours for different resources across the various products and lots, totals by resource and by country (France / Vietnam) are calculated automatically, and if the resources are underloaded or overloaded, the corresponding cells appear very visibly in green or red, which allows the Program Manager to smooth resources over time and make realistic estimates and plans to provide the best visibility to the client PSA and the internal Management.
This automated plan was a MAJOR ASSET (according to the Business Manager himself) during the presentation of our small Parisian site’s offer to PSA to obtain the new award for the DIAMUX program that saved the Paris offices which would have disappeared without this project, as Luis also indicated in his feedback.
I've had Program/Project/Team Management-Lead or PMO Planner responsibilities in very different environments:
Program/Project Manager in a very "projectized" structure (Automotive small engineering company) in a chaotic environment with (see details in section below):
- the responsibility for both the budget and the resources
- very high pressure from both the customer (OEM PSA/Stellantis) and the internal senior management
- no support from independent quality assurance or similar team
- no processes/tools in place, whatever the topic is: Project Management, Requirement Traceability & Consistency, V&V Automation, Build& Release, Quality Assurance, Agility, etc.
- a customer PM with mechanical background so no understanding of modern SW methods which constantly leads to a contentious context between the OEM and our SW team
- a Technical Director (my Line Manager) in place thanks to nepotism and consequently not ensuring his responsibilities (2 weeks off during CRITICAL RFQ phase, he used to frequently bypass me and go against my discussion with the client about establishing stronger processes, the list of incompetencies is too long...)
SW Project Lead and Firefighter in a matrix Tier-1 organization (LEM) in an environment still growing between chaotic and mature (not yet ASPICE Level 1 in all processes):
- the responsibility for coordinating all SW activities for each SW Release with the TPL, the System Engineer, the Head of SW, the SW Team and the V&V Manager
- very high pressure from both the customer and the internal senior management since I replaced a suddenly unavailable SWPL when we were about to deliver PPAP and SOP
- 2 years of Joint Reviews between Volvo and LEM were not done, therefore I had a HUGE work to catch up everything for the PPAP milestone
- the PM was totally disconnected from the reality of the SW domain, consequently there was a lot of support to bring to him to help him communicate properly with the customer
- BTW, I received written congratulations from the Component Owner of Volvo Trucks for the PPAP milestone :)
Powertrain SW Project Lead in a strong matrix OEM organization in a very structured context (CMMI L3, MBD):
- Initially in charge of 1 SW project for an Engine Management System ECU
- On the field learning of the Diesel and Gasoline Powertrain Motors (Combustion Cycle, Intake, Compression, Power, Exhaust, Cylinder, Pistons, injectors, etc.) directly used to properly design the application layer of the Powertrain Control SW by working with the different SW Function Leads to integrate the relevant version of each SW function into the Application SW (Model Based Design in Simulink)
- Management of a Team of 2 on-site engineers (Build/Configuration and Calibration Engineers)
- Interface with all required SW Function Leads to design the Application SW of 2 Diesel Engine Management Systems
- One of my main objectives was to design the Application SW so that the overall Powertrain complies with Euro 5 norm
- Monitoring of the ECU and Basic SW supplier (BOSCH).
- Interface with PMO for the monthly update of the SW Dashboard, KPIs and Risks & Issues.
- Clear and concise reporting to the Program Manager in Monthly Steering committee, always in line with Quality, Costs, Timing and Scope objectives.
- Mission unfortunately stopped due to serious physical health issue (recurrence of pneumothorax/lung collapse) requiring huge pleura surgery and long term recovery.
Supposed to take the lead of this SW project in 6 months, I have been very proactive and autonomous after 3 months only.
Therefore my Line Manager assigned a new Diesel Powertrain ECU project to me very shortly. He said I was the best external SW Lead he hired during his time at Renault.
Quality & Validation Testing Team Lead in a mature Tier-1 organization (achieving CMMI L2): follow the link
PMO Planner in RENESAS Electronics Europe in a very structured environment (CMMI L3, ISO9001, Ms Project Server, AUTOSAR):
-Scope: Estimating, Planning and tracking of AUTOSAR Verification projects
Duration: 12 months
Resources: 1 PMO Project Planner, 1 AUTOSAR Verification Manager, ~6 Verification Engineers (on-site & offshore)
- Established WBS (Work Breakdown Structure) and Estimation Forms with AUTOSAR Verification Manager (3 points estimates: Triangular & PERT distributions)
- Established Project Schedule in Microsoft Project Server and baselined these as required
- Regular Leveling of the Project Resources in Microsoft Project Server + use of project web app
- Tracked project progress with AUTOSAR Verification Manager in weekly meeting
- Closed Project (Closed Project schedule, identified Lessons Learned, organized project closure review)
See the very good feedback from the Expert Planner (Joanne) and the AUTOSAR Verification Manager (Meena) regarding my PMO skills (scroll a little bit down after clicking)


Quality/Safety First Mindset for Total Customer Satisfaction
20 years working for well-known local or international names where I initiated, executed, improved programs / projects / products / processes always with the Quality/Safety First Mindset:
ÉCOLE CENTRALE DE LYON - CNRS Labs (Top#10 Generalist Engineer School - National Research Labs)
MOTOROLA Semiconductors (Freescale/NXP)
ALCATEL Space Industries (Thales Alenia Space)
VALEO Vision
ALSTOM Transport
AUSY (for SAGEM Defense A400M Navigation System)
See4Sys (for PSA DIAMUX product line)
Renault (Diesel Powertrain Control SW)
RENESAS Electronics Europe
SITA (Société Internationale de Télécommunications Aéronautiques) - Air Transport Management / Aviation
SIEMENS Mobility (Crossrail - Elizabeth Line)
LEM Tech France
QEV Technologies (Hybrid Electric/Hydrogen Powertrain, Electric Racing/Motor Sport)
Main domains of expertise:
PC-based and Embedded Systems from requirements management to design, V&V automation and certification
Factory Automation, ALMs/PLMs, MBSE/MBSA (SysML), MBD (UML)
Quality/Safety Assurance in highly regulated industries
Program/Project Management with several production releases per month
Agile SCRUM: Product Breakdown/Backlog, Epics, User Stories Grooming, Definition of Done, Sprint Planning, Burndown Chart, Scrum ceremonies, etc.
I always worked hard for the World Citizen wellness, safety, quality of life, and health since my very first occupations. A partial summary of my accomplishments that demonstrate my humanism principles is shown below:
Enhancing and automating a test bench to characterize the "false brinelling effect" that could result in safety-critical flaws in ball bearing-based systems utilized in the transportation sector as a whole,
Participation to the development of a fully automated characterization flow for Radiofrequency receivers (Integrated Circuits - RF ICs) used in medical and automotive safety applications including insulin pumps and Tyre Pressure Monitoring Systems,
Design and Development of an innovative, reliable, performant and cost-effective automated BER measurement system (Bit Error Rate used to evaluate the quality of RF ICs like the medical ones referenced in the previous achievement). This system has been validated by a giant semiconductor group which then used it for the characterization of RF ICs planned to be released for mass production. This system has been published via a technical contribution presented at the IEEE Conference in Toronto - 2005,
Model Based Design with automatic C source code generation, development, testing and quality assurance of Automotive Dynamic Exterior Lighting Systems (Automatic Dynamic Levelling, Dynamic Bending Light, Fixed Bending Light) providing the end-users with a better, safer and reliable vision experience,
Main actor of the FIRST SUCCESSFUL CMMI L2 certification in the French Industry, in this case an Automotive Tier-1, demonstrating we used to implement the best-in-class processes and tools to develop our safety critical Exterior Lighting Systems, thus drastically reducing the risks of car crash during night drive,
Product Validation Manager on the highest safety critical (SIL 4) Interlocking Gateway (Smart I/O) deployed in several Rail tracks all over the world,
Diesel Powertrain Control SW Lead whose one of the main objectives was to build a Powertrain Control Software compliant with EURO5 norm,
Functional Safety Auditor for Renesas UK Microcontrollers Basic Software used in safety critical applications in the Automotive industry,
Software Safety Assessor for the CROSSRAIL program (Elizabeth Line in London),
System/SW Quality and Safety Engineer on safety critical RCD Class B/B+ (New generation of Residual Current Detection sensor avoiding serious electric shock and the destruction of home electric/electronic devices during the charging phase of the vehicle) and Battery Sensors for electric vehicles,
Functional Safety & Quality Manager for the development and production of ZERO EMISSION hybrid hydrogen/Electric vehicles,
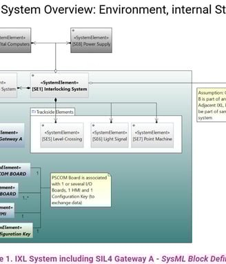
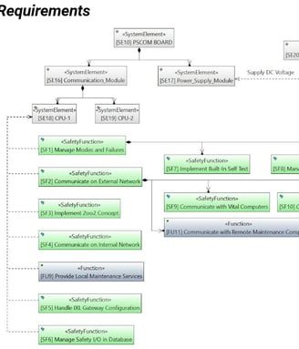
RFQ for a safety critical SIL4 Interlocking gateway for a major Rail Industry Leader: Tendering process including Technical and Financial Offer for the Safety SW Assessor role and documentation of a Technical Proof of Concept defining the System/Software requirements and architectural design (supported by the relevant SysML diagrams thanks to our very good business relationship with the SW company ENCO SOX that offers us a free license of "System Design & Safety/Security tool"- see picture on the left and below) of a generic safety critical SIL 4 IXL gateway that could communicate with another IXL gateway using 2 specific protocols based on TCP/IP stack on the Ethernet bus.
Quality/Safety First Mindset for the World Citizen safety & wellness






An International Mindset and a passion for geography since I'm 6 years old
Expatriations:
London, UK, from Jan. 2014 to Nov. 2017 (almost 4 years)
Tarragona 5 months
Barcelona 3 years,
Murcia 4 years
Spain, from Nov. 2017 to today (almost 8 years…)
From an educational & professional point of view, after studying for 4 years in Bordeaux with 8-month internships in Toulouse, Cannes, and Lyon, I worked 4 years in Paris, 4 years in Lyon, 3 years in Angers, 4 years in London, 4 years in Barcelona, and 4 years in Murcia/Cartagena. However, during my time in London at SITA, I worked 80% of the time for 15 months with colleagues based in New York and Atlanta. At Renesas, I worked at least 50% of the time with colleagues based in Düsseldorf and Tokyo. Finally, at Valeo, I worked for over a year with a VALEO Engineer Offshore Egypt based in Cairo.
I am not in a hurry to return to France, so I am still involved in recruitment processes for positions in Edinburgh, Malmö, and Frankfurt, among other potential destinations since I can also stay in Spain or go to Italy. Moreover, my job as Auditor gets me work online a lot so I can be based from different countries.
From a personal point of view, since I was 5-6 yo, I have been passionate about atlases, world maps, globes, illustrated dictionaries with maps of the world, continents, countries, cities, etc., the series of encyclopedias, etc. I could draw the map of the world freehand and I knew the capitals of the whole world. I was interested in different climates, local languages, populations of major cities, customs, cultures, etc.
After devouring my parents' encyclopedias series, I would order the new Larousse Illustrated every year for Christmas, on which I spent hours reading articles about different countries, cities, etc., and observing the corresponding maps in detail. I also traveled a lot with my parents between the ages of 6 and 14, especially in Europe, taking long road trips, and now there are very few countries in Europe that I haven't visited. See below:
Road Trips:
Italy/Pisa/Vesuvius/Pompeii/Sicily/Palermo/Etna/Lipari Volcanic Islands/Stromboli - 3 weeks (1986: Photo in front of a wall tagged MARADONA, who was my favorite player with Platini, in a campsite in the suburbs of Naples, Catacombs of Palermo, Ruins of Pompeii, partial climbs of Vesuvius and Etna but too young for Stromboli so slept on the beach with my mom)
Northern Italy (The lakes, Milan, Venice) - 1 week
Italy from Nice to Pisa, Siena, Florence, Chianti, Lake Como - 1 week
Southern Italy: Bari, Bitonto, Matera, Alberobello, The Apulia - 1 week
Andalusia: Seville, Granada, Cordoba - 1 week
Germany West/East Berlin (broke off and took a piece of the Berlin Wall the year it fell), Poland/Krakow and guided tour of the Auschwitz-Birkenau concentration/extermination camp, Czechoslovakia (especially Prague, a beautiful city, staying with a former professional football player and national team member who played against Michel Platini and France), Austria - 2 weeks
Northern Germany, Denmark, Copenhagen, Big House in Danish Countryside - 10 days
England: London, Sutton-on-Sea, Leeds, Lake District - 10 days
Ireland: Calais-Cork by ferry, Dublin, Connemara, Galway, Ballina - 10 days (in Ireland of the 1990s)
Scotland: Edinburgh, the Highlands, the Isle of Skye (Guided tour of the Talisker Whisky Distillery) - 1 week
Andalusia/Portugal-Algarve: Ronda, Tavira, Fishing port of Octopuses with delicious restaurants - 1 week
Spain/France: Murcia, Tarragona, Banyuls, Collioure, Uzès, Lyon (4 days)
Catalonia/Catalan Country: Barcelona (Sagrada Familia, Park Güell, Montjuïc), Figueres (Dali Museum), Besalú, Cadaqués, Banyuls (4 days)
France: Lyon, Avignon, Luberon, Gordes, Isle-sur-la-Sorgue, Saint Rémy de Provence, Aix-en-Provence (1 week)
France: Bordeaux, Basque Country, Saint Jean de Luz, Béarn, huge 2 days/2 nights festival in the middle of the Pyrénées (4 days)
France: Bordeaux, Lacanau Ocean, Lacanau Lake, Arcachon Basin, Cap Ferret (5 days)
Occasional trips with little to no major traveling by car:
USA: New York (6 days, hotel with a view of Times Square, a gift from my wife for my 30th birthday)
Italy: Roma, Venice (x2)
England: London, Windsor Castle / Long Walk, Reading, Dorset/Weymouth (Olympic site for the water events of the London Olympics), Brighton, Oxford, Cambridge
Scotland: Edinburgh (x2)
Spain: Madrid (x2), Barcelona, Valencia, Granada (x2), Almeria, Alicante, Elche (beautiful hotel in the middle of a huge palm grove in the city center), Figueres and its region (x2)
Greece: Athens, Mykonos (renting a Quad for great rides on the almost-deserted island outside the city of Mykonos)
Portugal: Lisbon (a favorite especially for the extremely warm welcome, but also for the atmosphere, beauty of the city, and quality of the cuisine and wines)
Corsica: Porto-Vecchio, Bonifacio, Santa Giulia (sublime beach, sensational homemade charcuterie and terrines)
Belgium: Brussels / Netherlands: Amsterdam (x2)
Hungary: Budapest
Austria: Vienna
Switzerland: Lausanne, Geneva, Bern
France: Marseille, Cavalaire, Deauville, Gorges du Tarn, Paris, Château de Versailles, Nîmes, Saint Emilion, Biscarrosse, Brest / Nord Finistère, Annecy, Nice/Villefranche-sur-Mer, Cannes/Le Cannet, Antibes, Arcachon, Dune of Pyla, Courchevel, Serres Chevalier, Auron, Chamonix, Lannemezan, Strasbourg, Besançon, Toulouse, Andorra, Lodève, Lake Salagou, Cirque de Navacelles, Chassagne-Montrachet, Jura (Lake Vouglans, Lake Chalain, Les Rousses, Crêt de la Neige, Hérisson Falls), Royal Saltworks of Arc-et-Senans (Doubs), Les Gorges du Loup, Saint Paul de Vence, etc.
Awards / Recommendations / Testimonials
from Clients, hiring managers, colleagues, subcontractors and reports


We took on Antoine to specifically address software safety assurance for a large rail project. The software development was already reasonably progressed, but in need of independent software assurance and EN50128 compliance demonstration. Antoine demonstrated great ability to able join an established project (with existing working practices and procedures) and bolster the processes, plan and conduct audits and produce recommendations effectively, where others may easily have disrupted on-going work. Antoine was an effective software processes assessor and auditor. Antoine is able to progress issues effectively, with minimal supervision. Similarly, his knowledge of, and ability to pick support tools and working environment with minimal input was most welcome at such a critical stage of the project.
Kevin Toon (retired) - Engineering Safety Manager - CROSSRAIL Siemens C660 Project (Communication & Control Systems)


I worked closely with Antoine for over one year on an intensive and complex delivery assurance program. Antoine reviewed high profile projects, focusing on project management, supplier management and product development. Antoine brings strong and current engineering skills: software development lifecycle, testing, configuration management, agile methods. He has deep knowledge of project management and is an expert in MS Project. I’d say the characteristic that made Antoine successful is his ability to apply deep knowledge practically in an imperfect world. He demonstrated pragmatism and adaptability and always engaged constructively with stakeholders. I'm pleased to give this personal recommendation and would welcome working together again. I would be happy to evidence Antoine’s suitability in specific written reference or via phone call. My contact details are available on request."
Confidential - Senior Legal and Quality Operations Manager in the Air Transport Industry (UK)








Whether I am a permanent staff member or an external freelance, I strive to maintain high-quality relationships with the various stakeholders. Below are some feedback from former managers & colleagues. You'll also find the proof of my double award in PM and QA, which will be officially published on the SME News website in June.


PragmaCert Ltd: Audit Expert in Highly Regulated Industries and tailored to all kind of SMEs as well
Quality & Safety assurance across aeronautics, space, defense, rail, automotive industries, services & all SMEs
Finance Auditing against French & UK GAAP
Performance/Process Improvement, Transformation Management
Functional Safety, Cybersecurity, Information Security
SW Factory and Qualification/V&V Automation
Model Based System Engineering, Model Based Safety Analysis and Simulation
Model Based Design and Automatic Code Generation
SAFe, Agile SCRUM
Web Design & Security
CONTACT
info@pragmarc.com
+34 603 384 259
© 2025. All rights reserved. @PragmaCert Ltd


